
Learn Operating System (Mobile Os)
- 7.2 MB - Rozmiar Pliku 
- Everyone 
- Android 4.1+ - Android OS 
O Learn Operating System (Mobile Os)
Sprzęt komputerowy komunikować się i współpracować z oprogramowaniem komputerowym.
An operating system or OS is a software on the hard drive that enables the computer hardware to communicate and operate with the computer software.
Operating System types
As computers have progressed and developed, so have the operating systems. Below is a basic list of the types of operating systems and a few examples of operating systems that fall into each of the types. Many computer operating systems will fall into more than one of the below types.
GUI - Short for Graphical User Interface, a GUI operating system contains graphics and icons and is commonly navigated by using a computer mouse. See the GUI definition for a complete definition. Examples of GUI operating systems are:
System 7.x
Windows 98
Windows CE
Multi-user - A multi-user operating system allows for multiple users to use the same computer at the same time and different times. See the multi-user definition for a complete definition. Examples of operating systems that would fall into this category are:
Linux
Unix
Windows 2000
Multiprocessing - An operating system capable of supporting and utilizing more than one computer processor. Examples of operating systems that would fall into this category are:
Linux
Unix
Windows XP
Multitasking - An operating system that is capable of allowing multiple software processes to run at the same time. Examples of operating systems that would fall into this category are:
Linux
Unix
Windows 8
Multithreading - Operating systems that allow different parts of a software program to run concurrently. Examples of operating systems that would fall into this category are:
Linux
Unix
Windows XP
Troubleshooting
Common questions and answers to operating systems in general can be found in the below operating system question and answers section. All other questions relating to an operating system in particular can be found through its corresponding operating system page link below.
Linux and variants
macOS
MS-DOS
IBM OS/2 Warp
Unix and Variants
Windows CE
Windows 3.x
Windows 95
Windows 98
Windows 98 SE
Windows ME
Windows NT
Windows 2000
Windows XP
Windows Vista
Windows 7
Windows 8 and 8.1
Windows 10.
What's new in the latest 1.0
1. Application is free to use
2. list of Operating system here:
--> Android
--> Apple
--> Windows
--> Blackberry
--> Linux
--> Symbian
--> Kali
--> Bada
--> Palm
--> Open WebOs
--> Maemo
--> Meego
--> MIUI
--> Salifish
--> Tizen
--> Chrome
3. Fully offline access
4. User-friendly environment
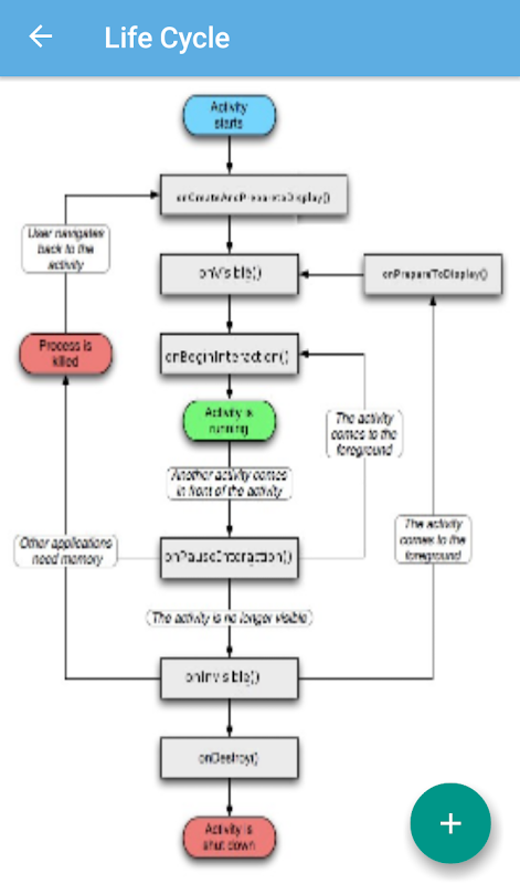
5. Each topic is complete with diagrams, equations and other forms of graphical representations for better learning and quick understanding.
Informacje Learn Operating System (Mobile Os) APK
Stare wersje Learn Operating System (Mobile Os)
Learn Operating System (Mobile Os) 1.0

Superszybkie i bezpieczne pobieranie za pośrednictwem aplikacji APKPure
Jedno kliknięcie, aby zainstalować pliki XAPK/APK na Androidzie!

























