Sobre este Aprendendo Android Básico
Aplicativo que demonstra o funcionamento dos recursos básicos de um app Android
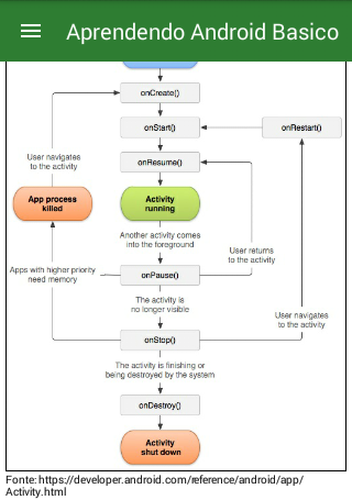
Este aplicativo foi criado com o intuito de ajudar quem está interessado a desenvolver apps para a plataforma Android e não sabe por onde começar.
Com uma interface amigável e uma introdução ao mundo mobile Android, este aplicativo demonstra de maneira simples e direta as principais funcionalidades e recursos os quais você precisa conhecer para iniciar o desenvolvimento de um app Android.
Novidades em 1.2 mais recente
Last updated on 2018-09-26
- Botão sair.
- Solicitar permissão em tempo de execução
- Solicitar permissão em tempo de execução
Informações sobre Aprendendo Android Básico APK
Downloads seguros e rápidos de APK no APKPure
O APKPure usa verificação de assinatura para garantir downloads de APK Aprendendo Android Básico sem vírus para você.
Versões Antigas de Aprendendo Android Básico
Aprendendo Android Básico 1.2
2.2 MBSep 26, 2018
Baixar de Forma Rápida e Segura via APKPure App
Um clique para instalar arquivos XAPK/APK no Android!



