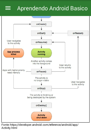
About Aprendendo Android Básico
Application that demonstrates the operation of the basic features of an Android app
Este aplicativo foi criado com o intuito de ajudar quem está interessado a desenvolver apps para a plataforma Android e não sabe por onde começar.
Com uma interface amigável e uma introdução ao mundo mobile Android, este aplicativo demonstra de maneira simples e direta as principais funcionalidades e recursos os quais você precisa conhecer para iniciar o desenvolvimento de um app Android.
What's new in the latest 1.2
Last updated on 2018-09-26
- Botão sair.
- Solicitar permissão em tempo de execução
- Solicitar permissão em tempo de execução
Aprendendo Android Básico APK Information
Safe & Fast APK Downloads on APKPure
APKPure uses signature verification to ensure virus-free Aprendendo Android Básico APK downloads for you.
Old Versions of Aprendendo Android Básico
Aprendendo Android Básico 1.2
2.2 MBSep 26, 2018

Super Fast and Safe Downloading via APKPure App
One-click to install XAPK/APK files on Android!