About Aprendendo Android Básico
Application that demonstrates the operation of the basic features of an Android app
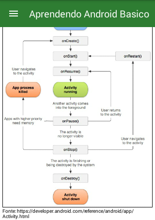
Este aplicativo foi criado com o intuito de ajudar quem está interessado a desenvolver apps para a plataforma Android e não sabe por onde começar.
Com uma interface amigável e uma introdução ao mundo mobile Android, este aplicativo demonstra de maneira simples e direta as principais funcionalidades e recursos os quais você precisa conhecer para iniciar o desenvolvimento de um app Android.
What's new in the latest 1.2
Last updated on 2018-09-26
- Botão sair.
- Solicitar permissão em tempo de execução
- Solicitar permissão em tempo de execução
Aprendendo Android Básico APK معلومات
APKPure پر محفوظ اور تیز APK ڈاؤن لوڈ کریں
APKPure آپ کے لئے وائرس سے پاک Aprendendo Android Básico APK ڈاؤن لوڈ میسر کرنے کے لئے سائنیچر تصدیق استعمال کرتا ہے۔
کے پرانے ورژن Aprendendo Android Básico
Aprendendo Android Básico 1.2
2.2 MBSep 26, 2018
APKPure ایپکےذریعےانتہائی تیزاورمحفوظڈاؤنلوڈنگ
Android پر XAPK/APK فائلیںانسٹالکرنےکےلیےایککلککریں!



