Aprendendo Android Básico के बारे में
आवेदन है कि एक Android app की बुनियादी सुविधाओं के संचालन को दर्शाता है
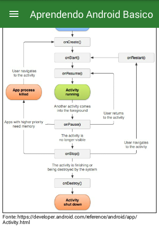
Este aplicativo foi criado com o intuito de ajudar quem está interessado a desenvolver apps para a plataforma Android e não sabe por onde começar.
Com uma interface amigável e uma introdução ao mundo mobile Android, este aplicativo demonstra de maneira simples e direta as principais funcionalidades e recursos os quais você precisa conhecer para iniciar o desenvolvimento de um app Android.
What's new in the latest 1.2
Last updated on 2018-09-26
- Botão sair.
- Solicitar permissão em tempo de execução
- Solicitar permissão em tempo de execução
Aprendendo Android Básico APK जानकारी
APKPure पर सुरक्षित और तेज़ APK डाउनलोड करें
आपके लिए वायरस मुक्त Aprendendo Android Básico APK डाउनलोड करने के लिए APKPure प्रमाणित करने का उपयोग करता है।
Aprendendo Android Básico के पुराने संस्करण
Aprendendo Android Básico 1.2
2.2 MBSep 26, 2018

APKPure ऐप के माध्यम से सुपर तेज़ और सुरक्षित डाउनलोडिंग
एंड्रॉइड पर XAPK/APK फ़ाइलें इंस्टॉल करने के लिए एक-क्लिक करें!