Oписание Aprendendo Android Básico
Приложение, которое показывает работу основных особенностей приложения в Android
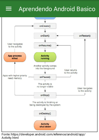
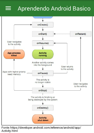
Este aplicativo foi criado com o intuito de ajudar quem está interessado a desenvolver apps para a plataforma Android e não sabe por onde começar.
Com uma interface amigável e uma introdução ao mundo mobile Android, este aplicativo demonstra de maneira simples e direta as principais funcionalidades e recursos os quais você precisa conhecer para iniciar o desenvolvimento de um app Android.
Что нового в последней версии 1.2
Last updated on 2018-09-26
- Botão sair.
- Solicitar permissão em tempo de execução
- Solicitar permissão em tempo de execução
Информация Aprendendo Android Básico APK
Последняя Версия
1.2
Категория
ОбразованиеAndroid OS
Android 4.4+
Размер файла
2.2 MB
Разработчик
CAASВозрастные ограничения
Everyone
Безопасная и Быстрая Загрузка APK на APKPure
APKPure позволяет легко и безопасно загружать Aprendendo Android Básico APK с проверкой подписи.
Старые Версии Aprendendo Android Básico
Aprendendo Android Básico 1.2
2.2 MB26/09/2018
Супер Быстрая и Безопасная Загрузка через Приложение APKPure
Один клик для установки XAPK/APK файлов на Android!



