Acerca del Aprendendo Android Básico
Aplicación que demuestra el funcionamiento de las características básicas de una aplicación para Android
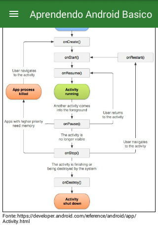
Este aplicativo foi criado com o intuito de ajudar quem está interessado a desenvolver apps para a plataforma Android e não sabe por onde começar.
Com uma interface amigável e uma introdução ao mundo mobile Android, este aplicativo demonstra de maneira simples e direta as principais funcionalidades e recursos os quais você precisa conhecer para iniciar o desenvolvimento de um app Android.
Novedades más recientes 1.2
Last updated on 2018-09-26
- Botão sair.
- Solicitar permissão em tempo de execução
- Solicitar permissão em tempo de execução
Información de Aprendendo Android Básico APK
Descargas seguras y rápidas de APK en APKPure
APKPure utiliza verificación de firmas para garantizar descargas de Aprendendo Android Básico APK libres de virus para ti.
Versiones Antiguas de Aprendendo Android Básico
Aprendendo Android Básico 1.2
2.2 MB26/09/2018
Descarga rápida y segura a través de APKPure App
¡Un clic para instalar archivos XAPK/APK en Android!



