Sobre este Robot Control
Controle o seu robô com sensores de luz e dois dispositivos Android via Bluetooth
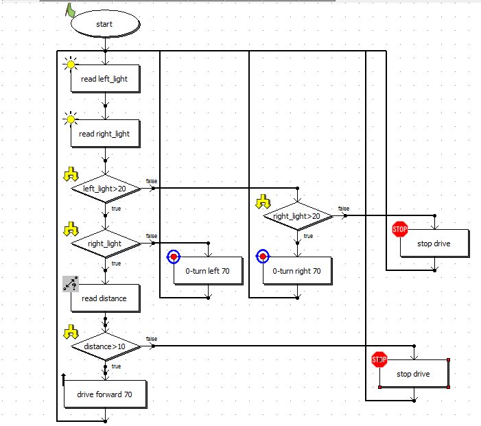
Se você não tem módulo de Bluetooth no seu robô, mas você tem sensores de luz, você pode controlar seu robô com este aplicativo via bluetooth
Requisitos;
2 dispositivos Android com Bluetooth (telefone ou tablet)
Pelo menos dois sensores de luz
Uma caixa que você colocar um dos dispositivos em
Como usar
Instale o aplicativo em ambos os dispositivos.
Corrigir sensores de luz local adequado para virados para tela do dispositivo
Se você quiser, pode adicionar sensor de distância.
Ligue os sensores de luz e distância no robô e as conexões do motor necessário.
Instalar o software apropriado para o seu robô.
Faça a conexão Bluetooth executando o aplicativo em ambos os dispositivos. A primeira conexão pode precisar de emparelhar os dispositivos.
Coloque o dispositivo em uma caixa. Certifique-se a caixa de dentro é escuro o suficiente.
Comece tocando na tela do outro dispositivo para controlar o robô.
O direito de ir para a direita, vire à esquerda para o outro lado, para avançar, tocar ambos os lados.
Novidades em 1.0 mais recente
Informações sobre Robot Control APK
Versões Antigas de Robot Control
Robot Control 1.0
Baixar de Forma Rápida e Segura via APKPure App
Um clique para instalar arquivos XAPK/APK no Android!


