Informazioni su Robot Control
Controlla il tuo robot con sensori di luce e due i dispositivi Android via bluetooth
Se non avete il modulo bluetooth sul vostro robot ma avete sensori di luce, è possibile controllare il tuo robot con questa applicazione via bluetooth
Requisiti;
2 dispositivi Android con bluetooth (telefono o tablet)
Almeno 2 sensori di luce
Una scatola che si mette uno dei dispositivi in
Come usare
Installare l'applicazione su entrambi i dispositivi.
Fissare sensori di luce luogo adatto per dispositivo schermo rivestimento
Se volete potete aggiungere sensore di distanza.
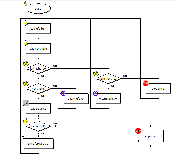
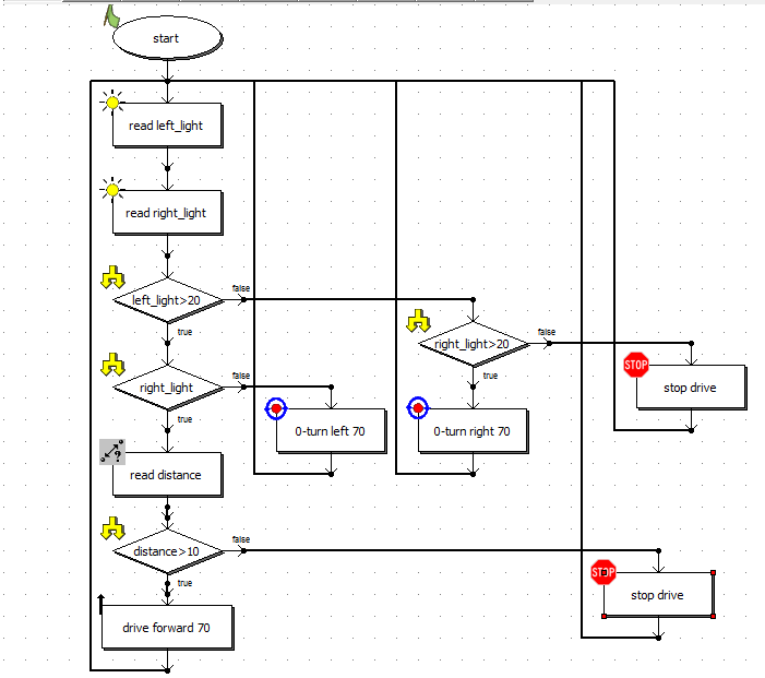
Collegare i sensori di luce e distanza sul robot e le connessioni del motore necessario.
Installare il software appropriato per il vostro robot.
Effettuare il collegamento Bluetooth per eseguire l'applicazione su entrambi i dispositivi. Il primo collegamento potrebbe essere necessario associare i dispositivi.
Mettere il dispositivo in una scatola. Assicurarsi che la casella di interno è abbastanza buio.
Inizia toccando schermo dell'altro dispositivo per il controllo del robot.
Il diritto di andare a destra, andate a sinistra verso l'altro lato, per andare avanti, toccare entrambi i lati.
What's new in the latest 1.0
Informazioni sull'APK Robot Control
Vecchie versioni di Robot Control
Robot Control 1.0
Download super veloce e sicuro tramite l'app APKPure
Basta un clic per installare i file XAPK/APK su Android!


