Robot Control 정보
빛 센서와 블루투스를 통해 두 개의 안드로이드 장치와 로봇 제어
당신이 당신의 로봇에 블루투스 모듈을 해달라고하지만 당신은 빛 센서가있는 경우, 당신은 블루투스를 통해이 응용 프로그램과 함께 당신의 로봇을 제어 할 수 있습니다
요구 사항;
블루투스 2 안드로이드 장치 (전화 또는 태블릿)
적어도 2 광 센서
당신이 장치 중 하나를 넣어 상자
사용 방법
두 장치에 응용 프로그램을 설치합니다.
장치 화면 직면 빛 센서를 적당한 장소 수정
당신은 당신이 거리 센서를 추가 할 수 있습니다합니다.
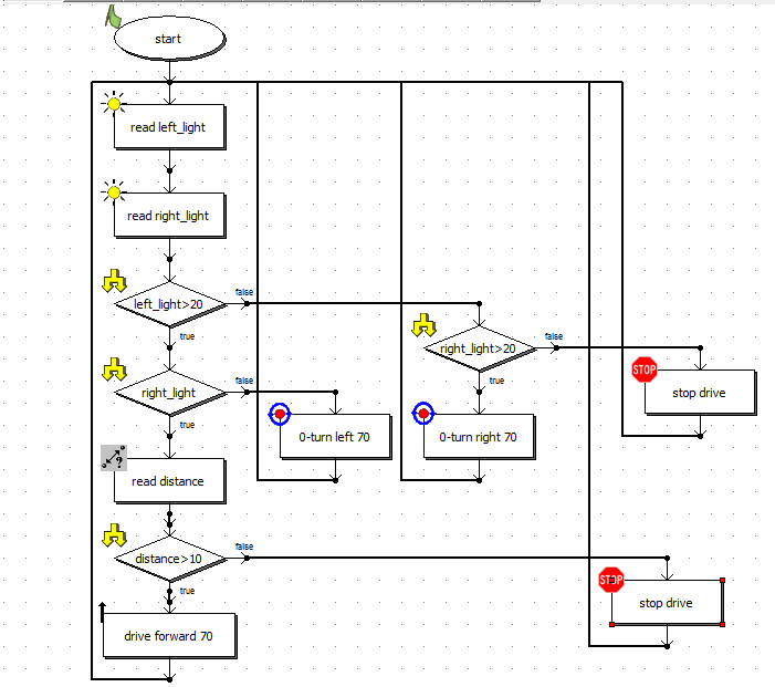
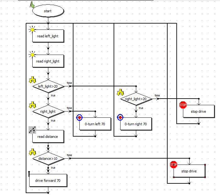
로봇과 엔진 필요한 연결에 빛과 거리 센서를 연결합니다.
로봇에 대한 적절한 소프트웨어를 설치합니다.
두 장치에서 응용 프로그램을 실행하여 Bluetooth 연결을 확인합니다. 첫 번째 연결 장치를 페어링해야 할 수도 있습니다.
하나의 상자에 장치를 넣습니다. 내부의 상자가 충분히 어두운 있는지 확인합니다.
로봇을 제어하는 다른 장치의 화면을 터치함으로써 시작한다.
잘 갈 권리는, 양쪽을 터치, 앞으로 가고, 다른 쪽 왼쪽으로 이동합니다.
What's new in the latest 1.0
Last updated on Oct 1, 2015
Minor bug fixes and improvements. Install or update to the newest version to check it out!
Robot Control의 오래된 버전
Robot Control 1.0
444.9 KBOct 1, 2015


