O Robot Control
Kontrolować robota z czujników światła i dwoma urządzeniami poprzez Bluetooth z systemem Android
Jeśli nie masz moduł bluetooth na robota, ale masz czujników światła, można sterować robotem z tej aplikacji przez Bluetooth
Wymagania;
2 android urządzenia z Bluetooth (telefon lub tablet)
Co najmniej dwa czujniki światła
Box, który można umieścić jedno z urządzeń w
Jak używać
Zainstaluj aplikację na obu urządzeniach.
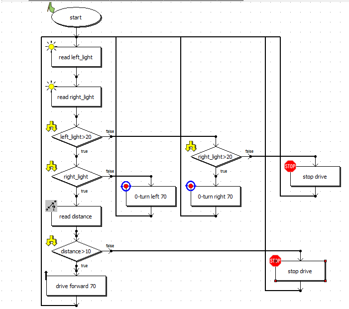
Fix czujniki światła odpowiednie miejsce na ekranie urządzenia okładziną
Jeśli chcesz, możesz dodać czujnik odległości.
Podłączenia czujników światła i odległości na robocie i połączeń silnika potrzebne.
Zainstalować odpowiednie oprogramowanie dla swojego robota.
Nawiązania połączenia Bluetooth, uruchamiając aplikację na obu urządzeniach. Pierwsze połączenie może trzeba połączyć urządzenia.
Przełączyć urządzenie w jednym pudełku. Upewnij się, że pole w środku jest wystarczająco ciemno.
Zacznij od dotykania ekranu innego urządzenia do sterowania robotem.
Prawo, aby przejść w prawo, idź w lewo na drugą stronę, aby przejść do przodu, dotyka obu stron.
What's new in the latest 1.0
Informacje Robot Control APK
Stare wersje Robot Control
Robot Control 1.0
Superszybkie i bezpieczne pobieranie za pośrednictwem aplikacji APKPure
Jedno kliknięcie, aby zainstalować pliki XAPK/APK na Androidzie!


