Acerca del Robot Control
Controla tu robot con sensores de luz y dos dispositivos Android a través de Bluetooth
Si usted no tiene el módulo Bluetooth en el robot, pero usted tiene sensores de luz, puede controlar el robot con esta aplicación a través de bluetooth
Requisitos;
2 dispositivos Android con Bluetooth (teléfono o tableta)
Al menos 2 sensores de luz
Una caja que se pone uno de los dispositivos de
Cómo utilizar
Instalar la aplicación en ambos dispositivos.
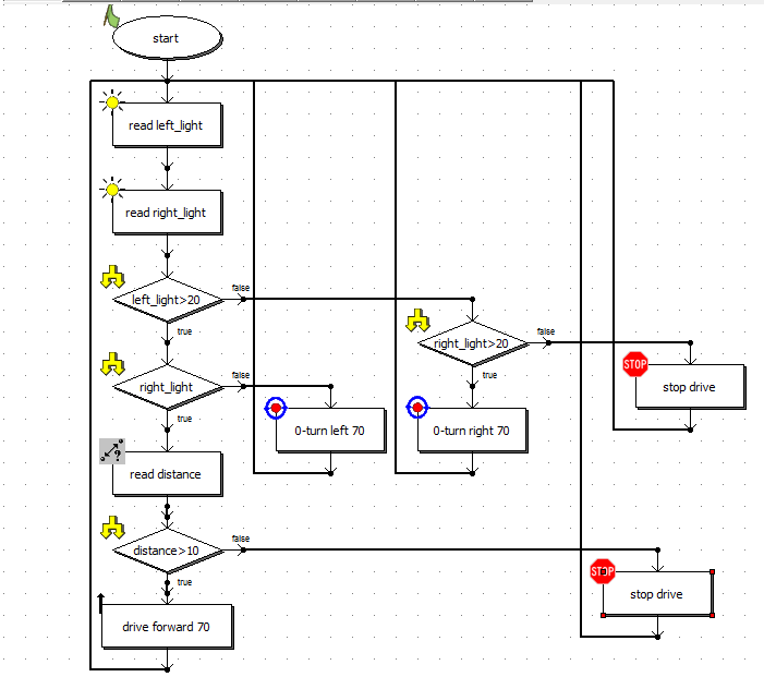
Fijar los sensores de luz lugar adecuado para revestimiento pantalla del dispositivo
Si lo deseas, puedes agregar sensor de distancia.
Conectar los sensores de luz y la distancia en el robot y las conexiones del motor sea necesario.
Instale el software adecuado para el robot.
Realice la conexión Bluetooth mediante la ejecución de la aplicación en ambos dispositivos. La primera conexión puede que tenga que emparejar los dispositivos.
Coloque el dispositivo en una caja. Asegúrese de que el cuadro interior es bastante oscuro.
Comience por tocar la pantalla del otro dispositivo para controlar el robot.
El derecho a ir a la derecha, gire a la izquierda hacia el otro lado, para ir hacia adelante, tocar ambos lados.
Novedades más recientes 1.0
Información de Robot Control APK
Versiones Antiguas de Robot Control
Robot Control 1.0
Descarga rápida y segura a través de APKPure App
¡Un clic para instalar archivos XAPK/APK en Android!


