Oписание Robot Control
Управление роботом с датчиками света и двух андроид устройства через Bluetooth
Если у вас нет модуля Bluetooth на вашем робота, но у вас есть датчики света, вы можете контролировать ваш робот с этим приложением через Bluetooth
Требования;
2 андроид устройства с Bluetooth (телефон или планшет)
По крайней мере, 2 световых датчиков
Окно, в котором вы положили одно из устройств в
Как использовать
Установить приложение на обоих устройствах.
Fix датчики света подходящее место для устройства облицовки экрана
Если вы хотите, вы можете добавить датчик расстояния.
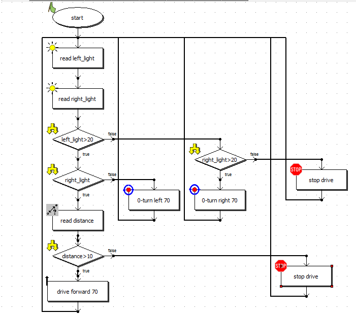
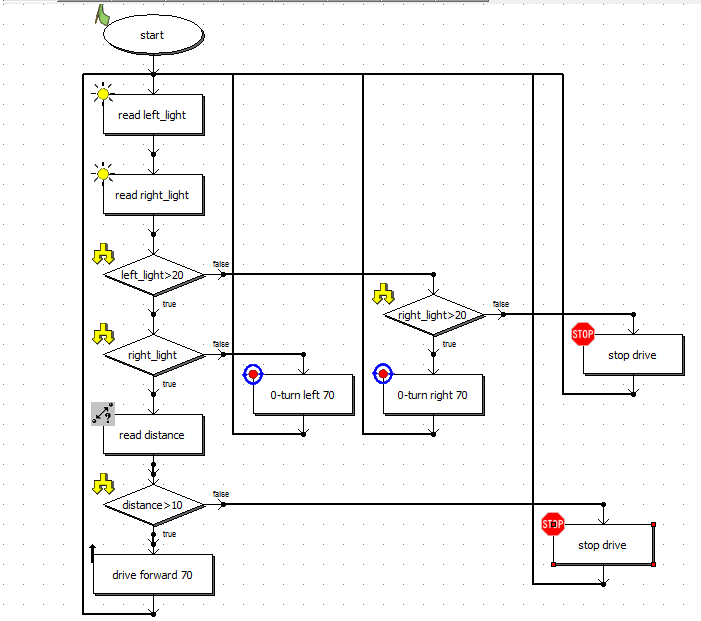
Подключите свет и датчики расстояния на роботе и двигателей необходимы соединений.
Установите соответствующее программное обеспечение для вашего робота.
Сделайте соединение Bluetooth, запустив приложение на обоих устройствах. Первое подключение, возможно, потребуется выполнить сопряжение устройств.
Положите устройство в одной коробке. Убедитесь, что коробка внутри достаточно темно.
Начните касаясь экрана другого устройства для управления роботом.
Вправо, чтобы перейти прямо, налево на другую сторону, чтобы идти вперед, коснитесь обе стороны.
Что нового в последней версии 1.0
Информация Robot Control APK
Старые Версии Robot Control
Robot Control 1.0
Супер Быстрая и Безопасная Загрузка через Приложение APKPure
Один клик для установки XAPK/APK файлов на Android!


