دربارهی Robot Control
ربات خود را کنترل با سنسور نور و دو دستگاه های اندیشه از طریق بلوتوث
اگر شما اصلا ماژول بلوتوث در ربات خود را، اما شما باید سنسور نور، شما می توانید ربات خود را با این برنامه از طریق بلوتوث کنترل
مورد نیاز.
2 دستگاه های اندیشه با بلوتوث (گوشی یا رایانه لوحی)
حداقل 2 سنسور نور
یک جعبه است که شما یکی از دستگاه های قرار داده شده در
نحوه استفاده از
نصب برنامه در هر دو دستگاه.
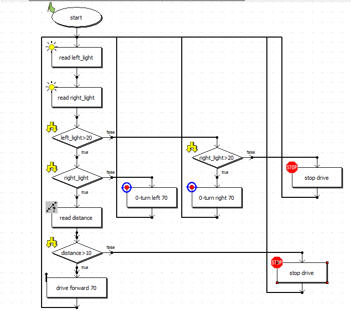
رفع سنسور نور جای مناسب برای صفحه نمایش روبرو دستگاه
اگر می خواهید شما می توانید حسگر فاصله اضافه کنید.
سنسور نور و فاصله در ربات و موتور نیاز به اتصال وصل کنید.
نصب نرم افزار مناسب برای ربات خود را.
اتصال را به بلوتوث های در حال اجرا نرم افزار بر روی هر دو دستگاه. اولین ارتباط ممکن است نیاز به جفت دستگاه.
دستگاه قرار داده و به یک جعبه. مطمئن شوید که جعبه در داخل به اندازه کافی تاریک است.
شروع با لمس روی صفحه نمایش دستگاه های دیگر برای کنترل ربات.
حق به حق، به سمت چپ به طرف دیگر، برای رفتن به جلو، هر دو طرف را لمس کند.
جدیدترین 1.0 چه خبر است
اطلاعات Robot Control APK
نسخههای قدیمی Robot Control
Robot Control 1.0
دانلود فوق سریع و ایمن از طریق برنامه APKPure
برای نصب فایل های XAPK/APK در اندروید با یک کلیک!


