PLSQL FlowChart-FlowGen

PLSQL FlowChart-FlowGen

TxSolve
Sep 30, 2023
  • Everyone

  • 2.1

    Android OS

Über PLSQL FlowChart-FlowGen

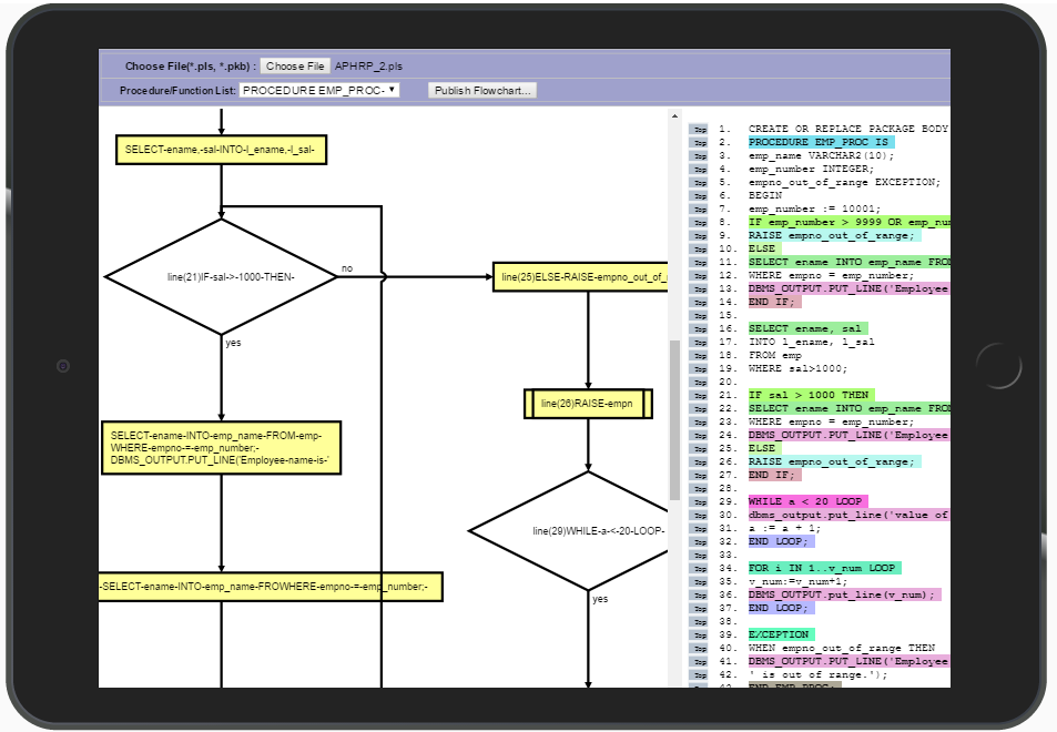
Diese App hilft dem Anwender PLSQL Quellcode als Flow Chart-Notation

Diese App hilft dem Anwender PLSQL Quellcode als Flow Chart-Notation & verstehen Code Optisch spart Aufwand / Zeit.

App ist nützlich für PLSQL Entwickler, die entwickeln, zu modifizieren, zu erhalten oder Objekte Support-Datenbank auf Basis von SQL, PLSQL Code z.B. Die Verfahren, die Pakete, Trigger, Funktionen usw.

Mehr anzeigen

What's new in the latest 1.1

Last updated on Sep 30, 2023
Minor bug fixes and improvements. Install or update to the newest version to check it out!
Mehr anzeigen

Videos und Screenshots

  • PLSQL FlowChart-FlowGen für den offiziellen Android-Trailer
  • PLSQL FlowChart-FlowGen Screenshot 1
  • PLSQL FlowChart-FlowGen Screenshot 2
  • PLSQL FlowChart-FlowGen Screenshot 3
  • PLSQL FlowChart-FlowGen Screenshot 4

PLSQL FlowChart-FlowGen APK -Informationen

Letzte Version
1.1
Kategorie
Effizienz
Android OS
2.1+
Entwickler
TxSolve
Available on
Altersfreigabe
Everyone
Sichere und schnelle APK-Downloads auf APKPure
Mit APKPure können Sie PLSQL FlowChart-FlowGen APK einfach und sicher mit Signaturüberprüfung herunterladen.
APKPure Zeichen

Superschnelles und sicheres Herunterladen über die APKPure-App

Ein Klick zur Installation von XAPK/APK-Dateien auf Android!

Download APKPure
thank icon
We use cookies and other technologies on this website to enhance your user experience.
By clicking any link on this page you are giving your consent to our Privacy Policy and Cookies Policy.
Learn More about Policies