PLSQL FlowChart-FlowGen

PLSQL FlowChart-FlowGen

TxSolve
2023年09月30日
  • Everyone

  • 2.1

    Android OS

关于PLSQL FlowChart-FlowGen

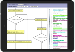
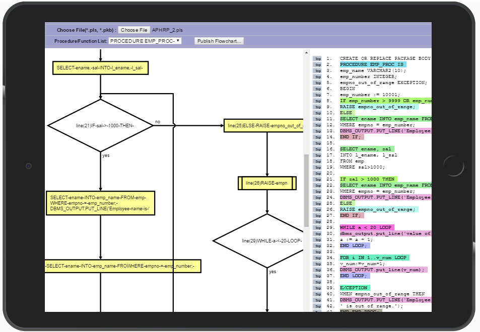
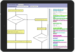
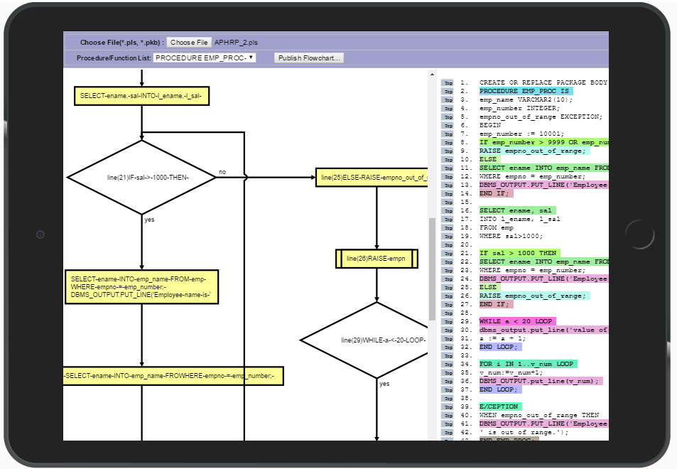
这个程序可以帮助用户查看PLSQL源代码的流程图

这个程序可以帮助用户查看PLSQL源代码的流程图和直观地了解代码,省力/时间。

应用程序是PLSQL开发谁开发,修改,维护或基于SQL的支持数据库对象,PLSQL代码例如有帮助过程,包,触发器,函数等。

更多

最新版本1.1的更新日志

Last updated on 2023年09月30日
Minor bug fixes and improvements. Install or update to the newest version to check it out!
更多

视频和屏幕截图

  • Android 版预告片
  • PLSQL FlowChart-FlowGen 截图 1
  • PLSQL FlowChart-FlowGen 截图 2
  • PLSQL FlowChart-FlowGen 截图 3
  • PLSQL FlowChart-FlowGen 截图 4

PLSQL FlowChart-FlowGen APK信息

最新版本
1.1
Android OS
2.1+
开发者
TxSolve
Available on
内容分级
Everyone
在APKPure安全快速地下载APK
APKPure 使用签名验证功能,确保为您提供无病毒的 PLSQL FlowChart-FlowGen APK 下载。
APKPure 图标

在APKPure上极速安全下载应用

一键安装安卓XAPK/APK文件!

下载 APKPure
thank icon
We use cookies and other technologies on this website to enhance your user experience.
By clicking any link on this page you are giving your consent to our Privacy Policy and Cookies Policy.
Learn More about Policies