PLSQL FlowChart-FlowGen

PLSQL FlowChart-FlowGen

TxSolve
Sep 30, 2023
  • Everyone

  • 2.1

    Android OS

Mengenai PLSQL FlowChart-FlowGen

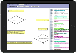
Aplikasi ini membantu pengguna melihat kod sumber PLSQL sebagai carta alir

Aplikasi ini membantu pengguna melihat kod sumber PLSQL sebagai carta aliran & memahami kod Visual, menjimatkan usaha / masa.

App adalah berguna untuk Plsql Pemaju yang membangunkan, mengubah suai, mengekalkan atau sokongan objek pangkalan data berdasarkan SQL, kod PLSQL cth Prosedur, pakej, pencetus, fungsi dan lain-lain

Tunjukkan Lagi

What's new in the latest 1.1

Last updated on Sep 30, 2023
Minor bug fixes and improvements. Install or update to the newest version to check it out!
Tunjukkan Lagi

Video dan tangkapan skrin

  • PLSQL FlowChart-FlowGen untuk Treler rasmi Android
  • PLSQL FlowChart-FlowGen syot layar 1
  • PLSQL FlowChart-FlowGen syot layar 2
  • PLSQL FlowChart-FlowGen syot layar 3
  • PLSQL FlowChart-FlowGen syot layar 4
APKPure ikon

Muat Turun Super Pantas dan Selamat melalui Apl APKPure

Satu klik untuk memasang fail XAPK/APK pada Android!

Muat Turun APKPure
thank icon
Kami gunakan kuki dan teknologi yang lain pada laman web ini untuk menambah baik pengalaman anda.
Dengan klik mana-mana pautan pada halaman ini, anda bersetuju dengan Dasar Privasi dan Dasar Kuki kami.
Baca Yang Selanjutnya