PLSQL FlowChart-FlowGen

PLSQL FlowChart-FlowGen

TxSolve
Sep 30, 2023
  • Everyone

  • 2.1

    Android OS

PLSQL FlowChart-FlowGen के बारे में

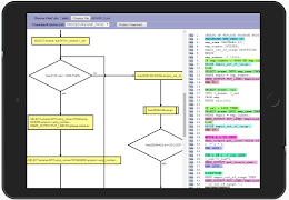
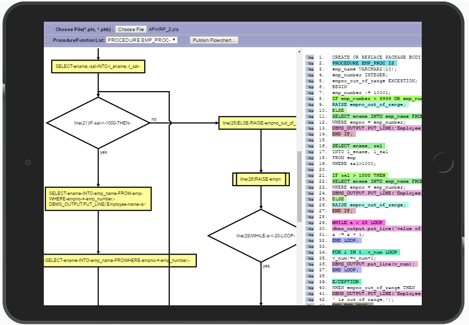
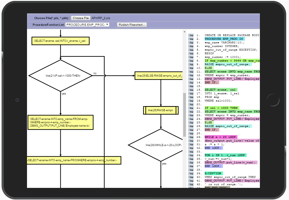
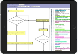
यह एप्लिकेशन उपयोगकर्ताओं को एक फ़्लोचार्ट रूप plsql स्रोत कोड को देखने में मदद करता है

इस बॉक्स में, उन नेत्रहीन कोड को समझने के लिए एक फ़्लोचार्ट रूप plsql स्रोत कोड को देखने में मदद करता है और प्रयास / समय की बचत होती है।

अनुप्रयोग plsql डेवलपर्स के लिए विकसित जो, संशोधित बनाए रखने या एसक्यूएल पर आधारित है, plsql कोड जैसे समर्थन डेटाबेस वस्तुओं से उपयोगी है प्रक्रियाओं, संकुल, चलाता है, कार्यों आदि

अधिक दिखाएं

What's new in the latest 1.1

Last updated on Sep 30, 2023
Minor bug fixes and improvements. Install or update to the newest version to check it out!
अधिक दिखाएं

वीडियो और स्क्रीनशॉट

  • एंडरॉयड आधिकारिक ट्रेलर के लिए PLSQL FlowChart-FlowGen
  • PLSQL FlowChart-FlowGen स्क्रीनशॉट 1
  • PLSQL FlowChart-FlowGen स्क्रीनशॉट 2
  • PLSQL FlowChart-FlowGen स्क्रीनशॉट 3
  • PLSQL FlowChart-FlowGen स्क्रीनशॉट 4
APKPure आइकन

APKPure ऐप के माध्यम से सुपर तेज़ और सुरक्षित डाउनलोडिंग

एंड्रॉइड पर XAPK/APK फ़ाइलें इंस्टॉल करने के लिए एक-क्लिक करें!

डाउनलोड APKPure
thank icon
We use cookies and other technologies on this website to enhance your user experience.
By clicking any link on this page you are giving your consent to our Privacy Policy and Cookies Policy.
Learn More about Policies