PLSQL FlowChart-FlowGen

PLSQL FlowChart-FlowGen

TxSolve
30/09/2023
  • Everyone

  • 2.1

    Android OS

درباره‌ی PLSQL FlowChart-FlowGen

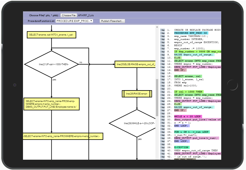
این برنامه کمک می کند تا کاربران مشاهده PLSQL کد منبع به عنوان یک فلوچارت

این برنامه کمک می کند تا کاربران مشاهده PLSQL کد منبع به عنوان یک فلوچارت و درک کد بصری، موجب صرفه جویی در تلاش / زمان.

برنامه برای توسعه دهندگان PLSQL که توسعه، تغییر، حفظ و یا پشتیبانی اشیاء پایگاه داده بر اساس SQL، کد PLSQL مثال مفید است رویه ها، بسته، باعث، توابع و غیره

نمایش بیشتر

جدیدترین 1.1 چه خبر است

Last updated on 30/09/2023
Minor bug fixes and improvements. Install or update to the newest version to check it out!
نمایش بیشتر

گیم پلی و اسکرین شات

  • تریلر رسمی PLSQL FlowChart-FlowGen برای Android
  • برنامه‌نما PLSQL FlowChart-FlowGen عکس از صفحه
  • برنامه‌نما PLSQL FlowChart-FlowGen عکس از صفحه
  • برنامه‌نما PLSQL FlowChart-FlowGen عکس از صفحه
  • برنامه‌نما PLSQL FlowChart-FlowGen عکس از صفحه

اطلاعات PLSQL FlowChart-FlowGen APK

آخرین نسخه
1.1
دسته بندی
انتظام کار
Android OS
2.1+
توسعه دهنده
TxSolve
در دسترس در
رتبه‌بندی محتوا
Everyone
ایمن و سریع APK دانلود در APKPure
APKPure از تأیید امضای نرم‌افزار برای اطمینان از دانلودهای بدون ویروس APK PLSQL FlowChart-FlowGen استفاده می‌کند.
آیکون‌ APKPure

دانلود فوق سریع و ایمن از طریق برنامه APKPure

برای نصب فایل های XAPK/APK در اندروید با یک کلیک!

دانلود APKPure
thank icon
ما از کوکی ها و فناوری های دیگر در این وبسایت برای بهبود تجربه کاربری شما استفاده می کنیم.
با کلیک بر روی هر پیوند در این صفحه شما دستور خود را برای سیاست حفظ حریم خصوصیاینجاو سیاست فایلمی دهید.
بیشتر بدانید