PLSQL FlowChart-FlowGen

PLSQL FlowChart-FlowGen

TxSolve
30/09/2023
  • Everyone

  • 2.1

    Android OS

Oписание PLSQL FlowChart-FlowGen

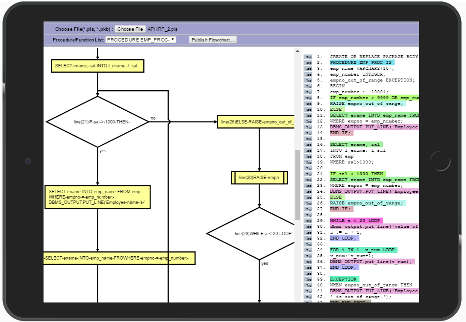
Это приложение позволяет пользователям просматривать PLSQL исходный код, как блок-схема,

Это приложение позволяет пользователям просматривать PLSQL исходный код, как блок-схема, и понимание кода Визуально, экономит усилия / время.

App полезно для PLSQL разработчиков, которые разрабатывают, модифицировать, поддерживать или объекты баз данных поддержки на основе SQL, PLSQL код, например, Процедуры, пакеты, триггеры, функции и т.д.

Ещё

Что нового в последней версии 1.1

Last updated on 30/09/2023
Minor bug fixes and improvements. Install or update to the newest version to check it out!
Ещё

Видео и Скриншоты

  • PLSQL FlowChart-FlowGen Официальный трейлер для Android
  • PLSQL FlowChart-FlowGen скриншот 1
  • PLSQL FlowChart-FlowGen скриншот 2
  • PLSQL FlowChart-FlowGen скриншот 3
  • PLSQL FlowChart-FlowGen скриншот 4

Информация PLSQL FlowChart-FlowGen APK

Последняя Версия
1.1
Категория
Работа
Android OS
2.1+
Разработчик
TxSolve
Available on
Возрастные ограничения
Everyone
Безопасная и Быстрая Загрузка APK на APKPure
APKPure позволяет легко и безопасно загружать PLSQL FlowChart-FlowGen APK с проверкой подписи.
APKPure иконка

Супер Быстрая и Безопасная Загрузка через Приложение APKPure

Один клик для установки XAPK/APK файлов на Android!

Скачать APKPure
thank icon
We use cookies and other technologies on this website to enhance your user experience.
By clicking any link on this page you are giving your consent to our Privacy Policy and Cookies Policy.
Learn More about Policies