PLSQL FlowChart-FlowGen

PLSQL FlowChart-FlowGen

TxSolve
2023年09月30日
  • Everyone

  • 2.1

    Android OS

關於PLSQL FlowChart-FlowGen

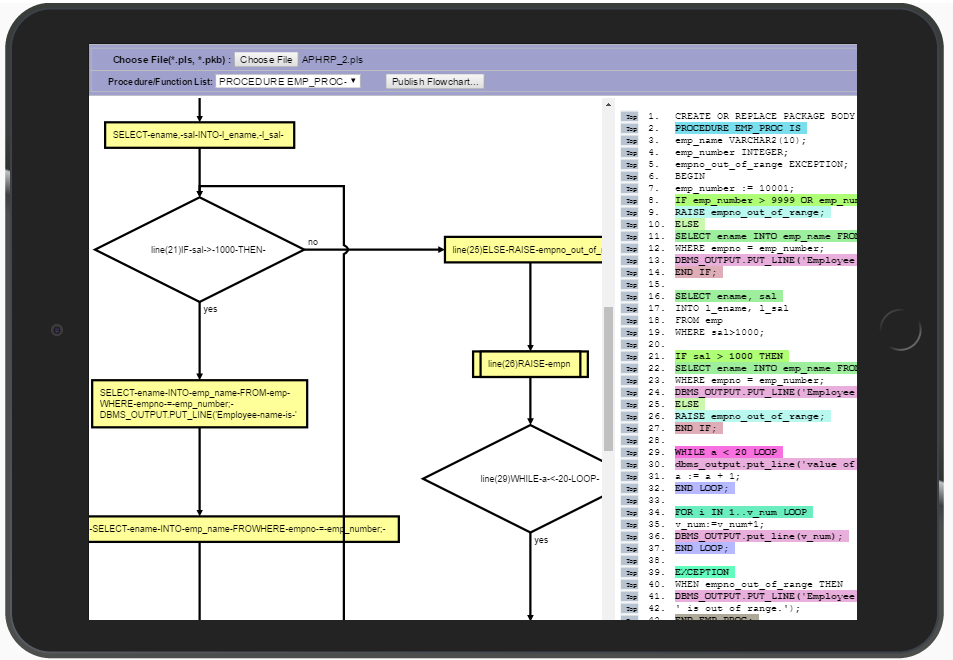
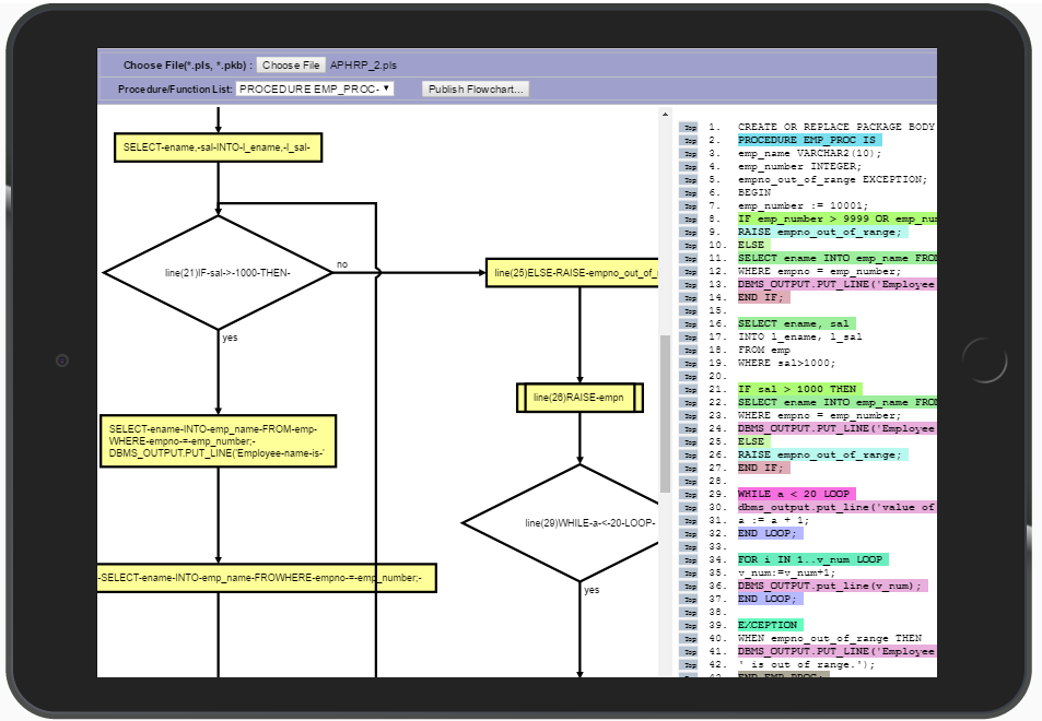
這個程序可以幫助用戶查看PLSQL源代碼的流程圖

這個程序可以幫助用戶查看PLSQL源代碼的流程圖和直觀地了解代碼,省力/時間。

應用程序是PLSQL開發誰開發,修改,維護或基於SQL的支持數據庫對象,PLSQL代碼例如有幫助過程,包,觸發器,函數等。

更多

最新版本1.1的更新日誌

Last updated on 2023年09月30日
Minor bug fixes and improvements. Install or update to the newest version to check it out!
更多

視頻和屏幕截圖

  • Android 版預告片
  • PLSQL FlowChart-FlowGen 截圖 1
  • PLSQL FlowChart-FlowGen 截圖 2
  • PLSQL FlowChart-FlowGen 截圖 3
  • PLSQL FlowChart-FlowGen 截圖 4

PLSQL FlowChart-FlowGen APK信息

最新版本
1.1
Android OS
2.1+
開發者
TxSolve
Available on
內容分級
Everyone
在APKPure安全快速地下載APK
APKPure 使用簽章驗證功能,確保為您提供無病毒的 PLSQL FlowChart-FlowGen APK 下載。
APKPure 圖標

在APKPure極速安全下載應用程式

一鍵安裝安卓XAPK/APK文件!

下載 APKPure
thank icon
We use cookies and other technologies on this website to enhance your user experience.
By clicking any link on this page you are giving your consent to our Privacy Policy and Cookies Policy.
Learn More about Policies