PLSQL FlowChart-FlowGen

PLSQL FlowChart-FlowGen

TxSolve
30/09/2023
  • Everyone

  • 2.1

    Android OS

Acerca del PLSQL FlowChart-FlowGen

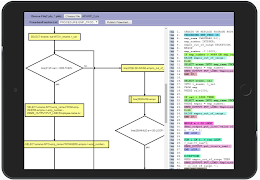
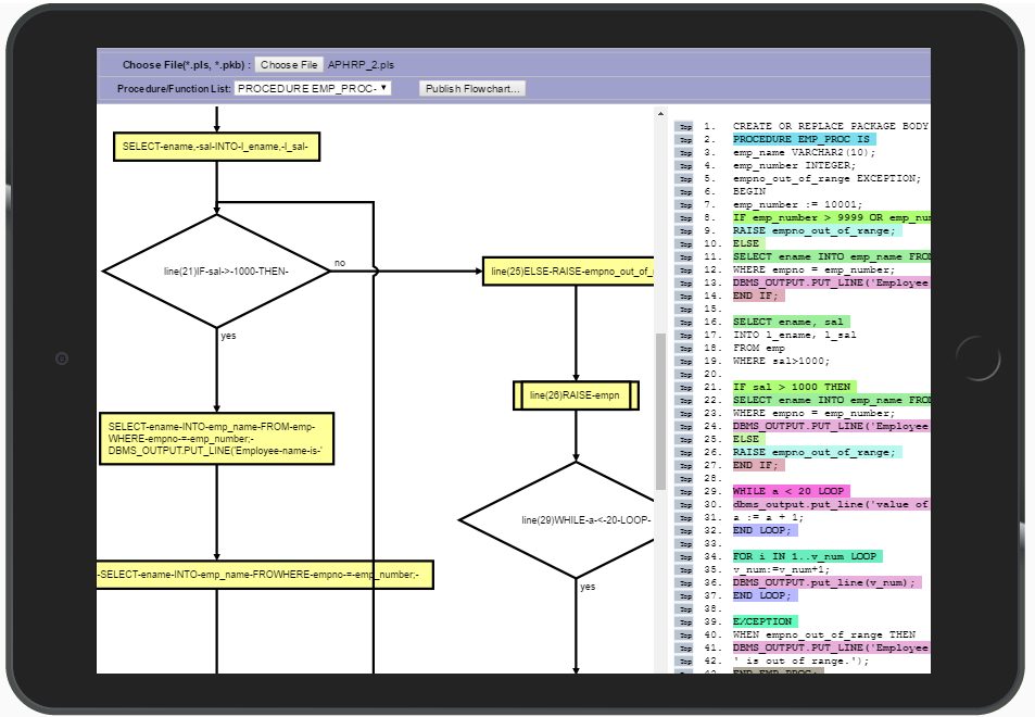
Esta aplicación ayuda a los usuarios ver el código fuente PLSQL como un diagrama de flujo

Esta aplicación ayuda a los usuarios ver el código fuente PLSQL como un diagrama de flujo y entender el código Visualmente, ahorra esfuerzo / tiempo.

Aplicación es útil para los desarrolladores que plsql desarrollan, modificar, mantener o apoyar la base de datos de objetos basado en SQL, por ejemplo, el código PLSQL Procedimientos, paquetes, triggers, funciones, etc.

Mostrar más

Novedades más recientes 1.1

Last updated on 30/09/2023
Minor bug fixes and improvements. Install or update to the newest version to check it out!
Mostrar más

Vídeos y capturas de pantalla

  • PLSQL FlowChart-FlowGen para Trailer oficial Android
  • PLSQL FlowChart-FlowGen captura de pantalla 1
  • PLSQL FlowChart-FlowGen captura de pantalla 2
  • PLSQL FlowChart-FlowGen captura de pantalla 3
  • PLSQL FlowChart-FlowGen captura de pantalla 4

Información de PLSQL FlowChart-FlowGen APK

Última Versión
1.1
Categoría
Productividad
Android OS
2.1+
Desarrollador
TxSolve
Disponible en
Clasificación de contenido
Everyone
Descargas seguras y rápidas de APK en APKPure
APKPure utiliza verificación de firmas para garantizar descargas de PLSQL FlowChart-FlowGen APK libres de virus para ti.
APKPure icono

Descarga rápida y segura a través de APKPure App

¡Un clic para instalar archivos XAPK/APK en Android!

Descargar APKPure
thank icon
We use cookies and other technologies on this website to enhance your user experience.
By clicking any link on this page you are giving your consent to our Privacy Policy and Cookies Policy.
Learn More about Policies