Mengenai Robot Control
Mengawal robot anda dengan sensor cahaya dan dua peranti android melalui bluetooth
Jika anda tidak mempunyai modul bluetooth pada robot anda tetapi anda mempunyai sensor cahaya, anda boleh mengawal robot anda dengan aplikasi ini melalui bluetooth
Keperluan;
2 peranti android dengan bluetooth (telefon atau tablet)
Sekurang-kurangnya 2 sensor cahaya
Kotak yang anda masukkan salah satu daripada peranti dalam
Bagaimana untuk Menggunakan
Memasang aplikasi pada kedua-dua peranti.
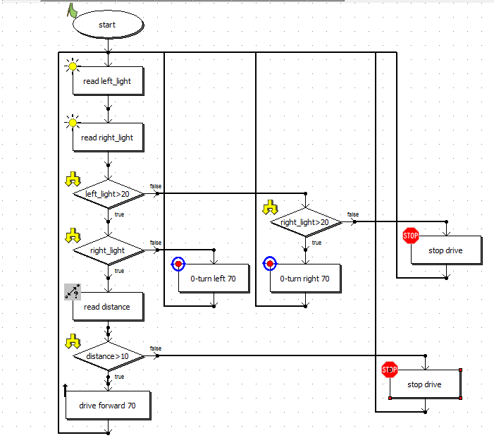
Betulkan sensor cahaya tempat yang sesuai untuk peranti menghadap skrin
Jika anda mahu anda boleh menambah sensor jarak.
Menyambung cahaya dan jarak sensor pada robot dan sambungan enjin diperlukan.
Pasang perisian yang sesuai untuk robot anda.
Membuat sambungan Bluetooth dengan menjalankan aplikasi pada kedua-dua peranti. Sambungan mungkin perlu memasangkan peranti.
Meletakkan peranti ke dalam satu kotak. Pastikan kotak di dalam cukup gelap.
Mulakan dengan menyentuh skrin peranti yang satu lagi untuk mengawal robot.
Hak untuk pergi ke kanan, ke kiri ke sisi lain, untuk pergi ke hadapan, sentuh kedua-dua belah pihak.
What's new in the latest 1.0
Maklumat APK Robot Control
Versi lama Robot Control
Robot Control 1.0
Muat Turun Super Pantas dan Selamat melalui Apl APKPure
Satu klik untuk memasang fail XAPK/APK pada Android!


