Sobre este SimpleDownloader
A maneira fácil e sem complicações de baixar qualquer arquivo!
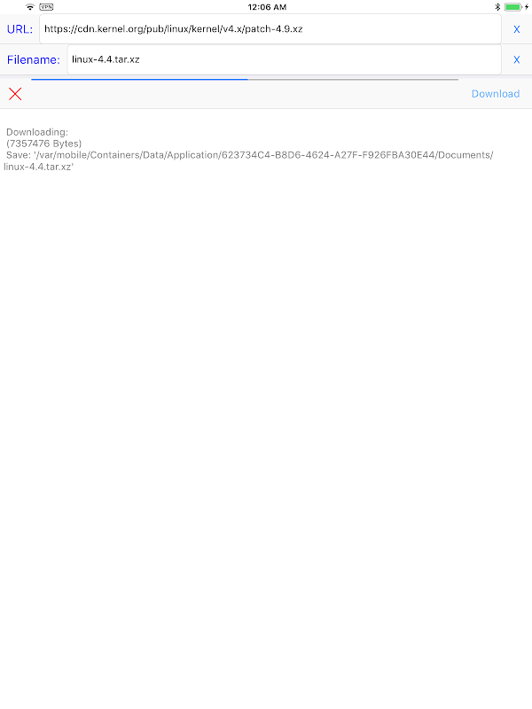
Se você está procurando uma maneira simples e descomplicada de baixar qualquer arquivo, não procure mais, SimpleDownloader! Com seu processo de download direto, este aplicativo facilita o download de qualquer arquivo em apenas três etapas simples.
Características:
Baixe facilmente qualquer arquivo em três etapas simples
Basta inserir o URL, definir um nome de arquivo e clicar no botão de download
Sem recursos desnecessários ou complicados
Com SimpleDownloader, você não precisa se preocupar com recursos desnecessários ou complicados atrapalhando seu processo de download. Basta digitar o URL, definir um nome de arquivo e clicar no botão de download para baixar facilmente qualquer arquivo.
Baixe o SimpleDownloader agora para começar a aproveitar a maneira fácil e descomplicada de baixar qualquer arquivo! Para mais informações, visite nosso site em https://hanchanglin.wixsite.com/website
Novidades em 10.7.0 mais recente
Informações sobre SimpleDownloader APK
Versões Antigas de SimpleDownloader
SimpleDownloader 10.7.0
Baixar de Forma Rápida e Segura via APKPure App
Um clique para instalar arquivos XAPK/APK no Android!







