About SimpleDownloader
The Easy and Hassle-Free Way to Download Any File!
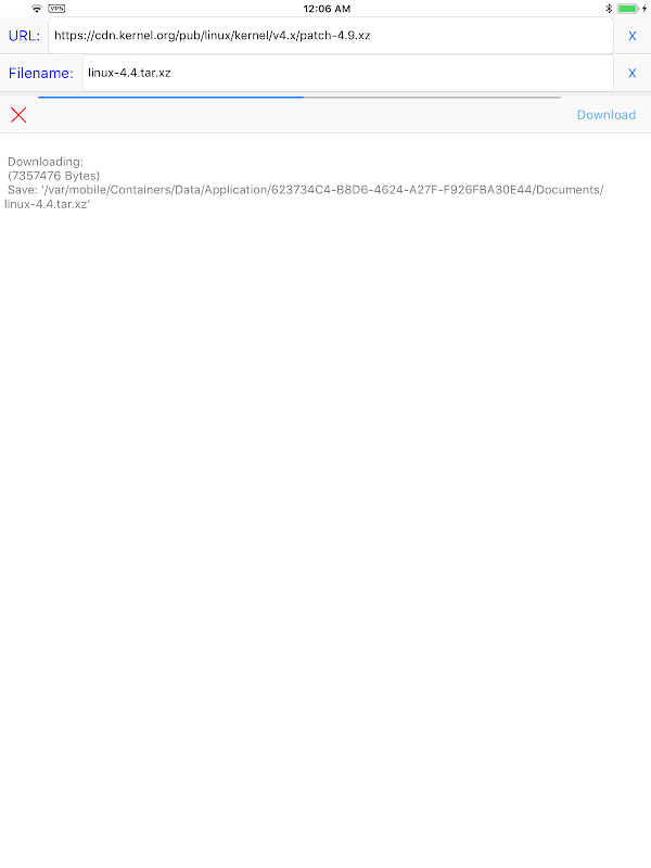
If you're looking for a simple and hassle-free way to download any file, look no further than SimpleDownloader! With its straightforward download process, this app makes it easy to download any file in just three simple steps.
Features:
Easily download any file in three simple steps
Simply enter the URL, set a file name, and hit the download button
No unnecessary or complicated features
With SimpleDownloader, you don't have to worry about unnecessary or complicated features getting in the way of your download process. Simply enter the URL, set a file name, and hit the download button to easily download any file.
Download SimpleDownloader now to start enjoying the easy and hassle-free way to download any file! For more information, visit our website at https://hanchanglin.wixsite.com/website
What's new in the latest 10.7.0
SimpleDownloader APK Information
Old Versions of SimpleDownloader
SimpleDownloader 10.7.0
Super Fast and Safe Downloading via APKPure App
One-click to install XAPK/APK files on Android!







