À propos de SimpleDownloader
Le moyen simple et sans tracas de télécharger n'importe quel fichier !
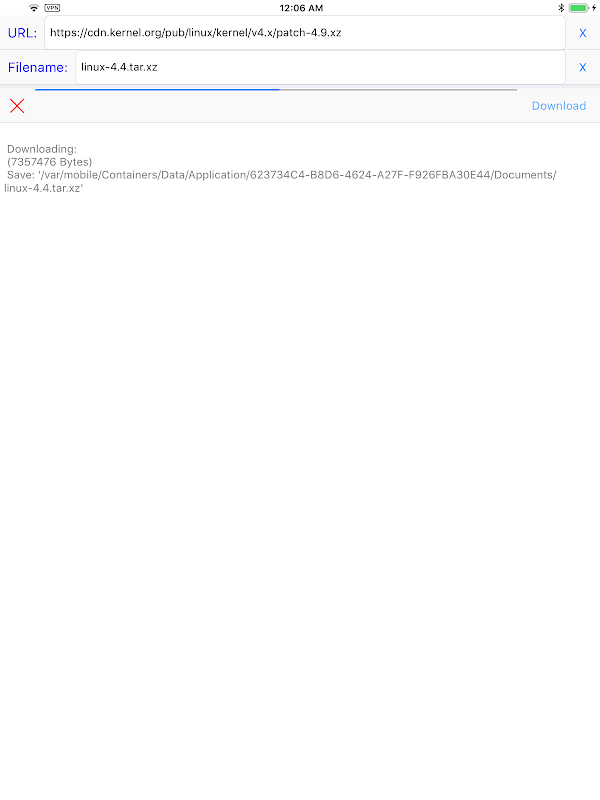
Si vous cherchez un moyen simple et sans tracas de télécharger n'importe quel fichier, ne cherchez pas plus loin que SimpleDownloader ! Avec son processus de téléchargement simple, cette application facilite le téléchargement de n'importe quel fichier en seulement trois étapes simples.
Caractéristiques:
Téléchargez facilement n'importe quel fichier en trois étapes simples
Entrez simplement l'URL, définissez un nom de fichier et appuyez sur le bouton de téléchargement
Pas de fonctionnalités inutiles ou compliquées
Avec SimpleDownloader, vous n'avez pas à vous soucier des fonctionnalités inutiles ou compliquées qui entravent votre processus de téléchargement. Entrez simplement l'URL, définissez un nom de fichier et appuyez sur le bouton de téléchargement pour télécharger facilement n'importe quel fichier.
Téléchargez SimpleDownloader maintenant pour commencer à profiter de la manière simple et sans tracas de télécharger n'importe quel fichier ! Pour plus d'informations, visitez notre site Web à l'adresse https://hanchanglin.wixsite.com/website
What's new in the latest 10.7.0
Informations SimpleDownloader APK
Vieilles versions de SimpleDownloader
SimpleDownloader 10.7.0
Téléchargement super rapide et sûr via l'application APKPure
Un clic pour installer les fichiers XAPK/APK sur Android!







