Giới thiệu về SimpleDownloader
Cách dễ dàng và dễ dàng để tải xuống bất kỳ tệp nào!
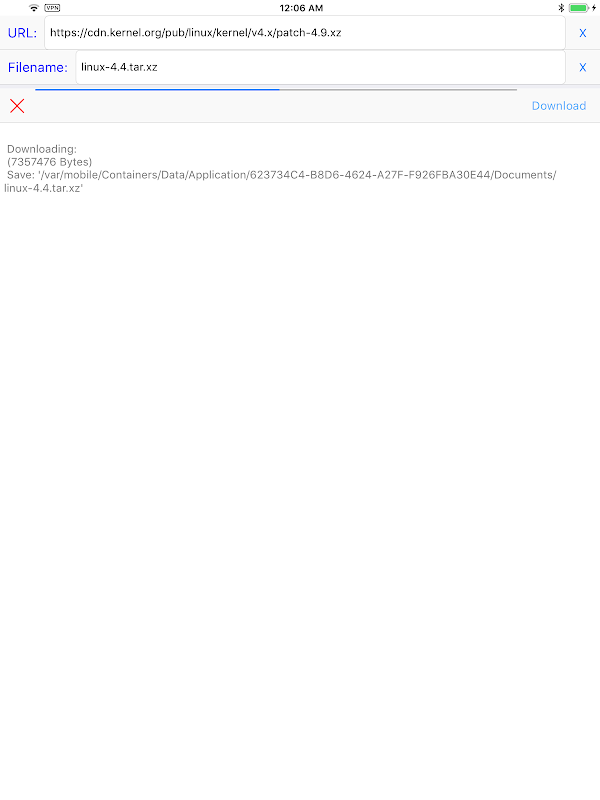
Nếu bạn đang tìm kiếm một cách đơn giản và không rắc rối để tải xuống bất kỳ tệp nào, thì không đâu khác ngoài SimpleDownloader! Với quy trình tải xuống đơn giản, ứng dụng này giúp bạn dễ dàng tải xuống bất kỳ tệp nào chỉ trong ba bước đơn giản.
Đặc trưng:
Dễ dàng tải xuống bất kỳ tệp nào trong ba bước đơn giản
Chỉ cần nhập URL, đặt tên tệp và nhấn nút tải xuống
Không có tính năng không cần thiết hoặc phức tạp
Với SimpleDownloader, bạn không phải lo lắng về các tính năng phức tạp hoặc không cần thiết cản trở quá trình tải xuống của mình. Chỉ cần nhập URL, đặt tên tệp và nhấn nút tải xuống để dễ dàng tải xuống bất kỳ tệp nào.
Tải xuống SimpleDownloader ngay bây giờ để bắt đầu tận hưởng cách tải xuống bất kỳ tệp nào một cách dễ dàng và không rắc rối! Để biết thêm thông tin, hãy truy cập trang web của chúng tôi tại https://hanchanglin.wixsite.com/website
What's new in the latest 10.7.0
Thông tin APK SimpleDownloader
Phiên bản cũ của SimpleDownloader
SimpleDownloader 10.7.0
Tải xuống siêu nhanh và an toàn thông qua Ứng dụng APKPure
Một cú nhấp chuột để cài đặt các tệp XAPK/APK trên Android!







