O SimpleDownloader
Łatwy i bezproblemowy sposób na pobranie dowolnego pliku!
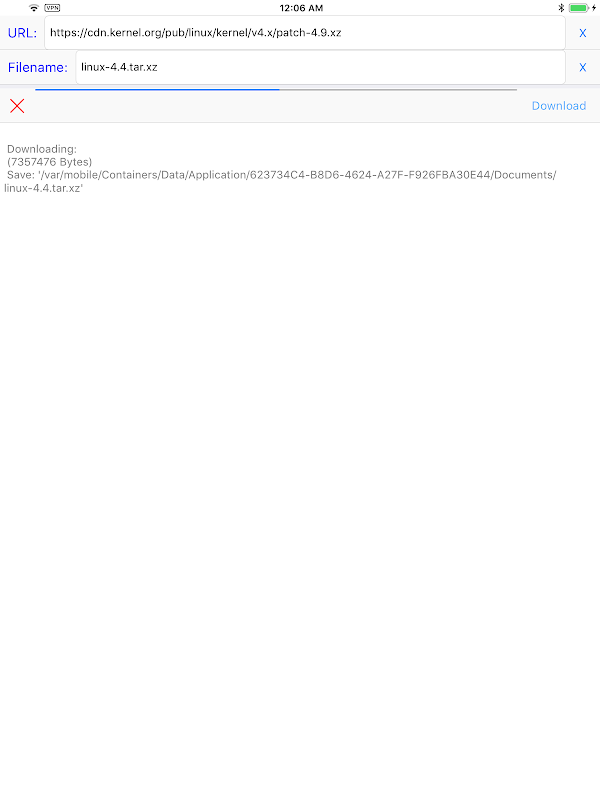
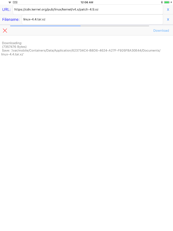
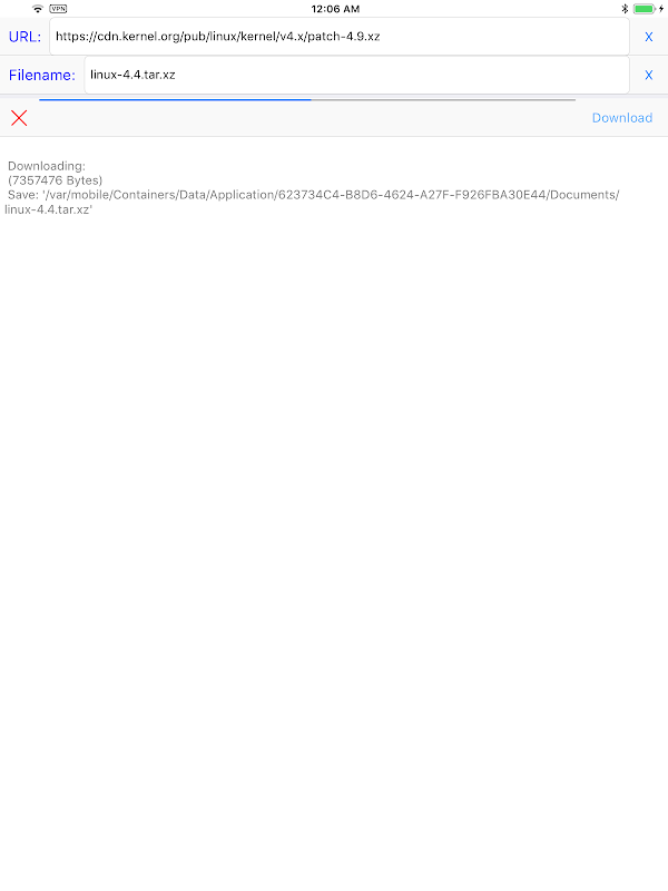
Jeśli szukasz prostego i bezproblemowego sposobu na pobranie dowolnego pliku, nie szukaj dalej niż SimpleDownloader! Dzięki prostemu procesowi pobierania ta aplikacja ułatwia pobranie dowolnego pliku w zaledwie trzech prostych krokach.
Cechy:
Łatwo pobierz dowolny plik w trzech prostych krokach
Po prostu wprowadź adres URL, ustaw nazwę pliku i naciśnij przycisk pobierania
Brak zbędnych lub skomplikowanych funkcji
Dzięki SimpleDownloader nie musisz się martwić, że niepotrzebne lub skomplikowane funkcje będą przeszkadzać w procesie pobierania. Po prostu wprowadź adres URL, ustaw nazwę pliku i naciśnij przycisk pobierania, aby łatwo pobrać dowolny plik.
Pobierz teraz SimpleDownloader, aby zacząć cieszyć się łatwym i bezproblemowym sposobem pobierania dowolnego pliku! Aby uzyskać więcej informacji, odwiedź naszą witrynę internetową pod adresem https://hanchanglin.wixsite.com/website
What's new in the latest 10.7.0
Informacje SimpleDownloader APK
Stare wersje SimpleDownloader
SimpleDownloader 10.7.0
Superszybkie i bezpieczne pobieranie za pośrednictwem aplikacji APKPure
Jedno kliknięcie, aby zainstalować pliki XAPK/APK na Androidzie!







