Oписание SimpleDownloader
Простой и удобный способ скачать любой файл!
Если вы ищете простой и удобный способ загрузки любого файла, обратите внимание на SimpleDownloader! Благодаря простому процессу загрузки это приложение позволяет легко загрузить любой файл всего за три простых шага.
Функции:
Легко скачать любой файл в три простых шага
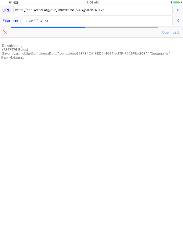
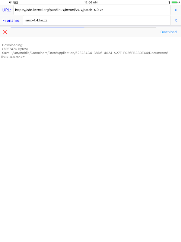
Просто введите URL-адрес, задайте имя файла и нажмите кнопку загрузки.
Никаких ненужных или сложных функций
С SimpleDownloader вам не нужно беспокоиться о ненужных или сложных функциях, которые мешают процессу загрузки. Просто введите URL-адрес, задайте имя файла и нажмите кнопку загрузки, чтобы легко загрузить любой файл.
Загрузите SimpleDownloader прямо сейчас, чтобы начать пользоваться простым и удобным способом загрузки любого файла! Для получения дополнительной информации посетите наш веб-сайт по адресу https://hanchanglin.wixsite.com/website.
Что нового в последней версии 10.7.0
Информация SimpleDownloader APK
Старые Версии SimpleDownloader
SimpleDownloader 10.7.0
Супер Быстрая и Безопасная Загрузка через Приложение APKPure
Один клик для установки XAPK/APK файлов на Android!







