Over SimpleDownloader
De gemakkelijke en probleemloze manier om elk bestand te downloaden!
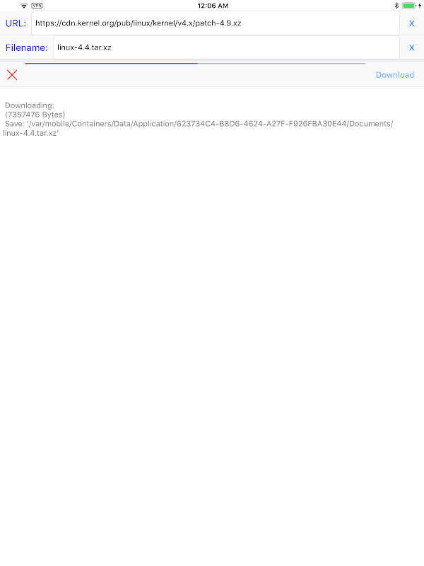
Als u op zoek bent naar een eenvoudige en probleemloze manier om een bestand te downloaden, hoeft u niet verder te zoeken dan SimpleDownloader! Met zijn eenvoudige downloadproces maakt deze app het gemakkelijk om elk bestand in slechts drie eenvoudige stappen te downloaden.
Functies:
Download eenvoudig elk bestand in drie eenvoudige stappen
Voer gewoon de URL in, stel een bestandsnaam in en druk op de downloadknop
Geen onnodige of ingewikkelde features
Met SimpleDownloader hoeft u zich geen zorgen te maken dat onnodige of gecompliceerde functies uw downloadproces in de weg staan. Voer gewoon de URL in, stel een bestandsnaam in en druk op de downloadknop om elk bestand gemakkelijk te downloaden.
Download SimpleDownloader nu om te genieten van de gemakkelijke en probleemloze manier om elk bestand te downloaden! Bezoek voor meer informatie onze website op https://hanchanglin.wixsite.com/website
What's new in the latest 10.7.0
SimpleDownloader APK -informatie
Oude versies van SimpleDownloader
SimpleDownloader 10.7.0
Supersnel en veilig downloaden via de APKPure-app
Eén klik om XAPK/APK-bestanden op Android te installeren!







