دربارهی SimpleDownloader
راه آسان و بدون دردسر برای دانلود هر فایل!
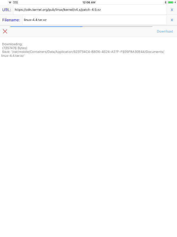
اگر به دنبال راهی ساده و بدون دردسر برای دانلود هر فایلی هستید، به دنبال SimpleDownloader نباشید! این برنامه با فرآیند دانلود ساده خود، دانلود هر فایلی را تنها در سه مرحله ساده آسان می کند.
امکانات:
در سه مرحله ساده هر فایلی را به راحتی دانلود کنید
به سادگی URL را وارد کنید، نام فایل را تنظیم کنید و دکمه دانلود را فشار دهید
بدون ویژگی های غیر ضروری یا پیچیده
با SimpleDownloader، لازم نیست نگران باشید که ویژگیهای غیرضروری یا پیچیده مانع روند دانلود شما شوند. به سادگی URL را وارد کنید، نام فایل را تنظیم کنید و دکمه دانلود را فشار دهید تا به راحتی هر فایلی را دانلود کنید.
اکنون SimpleDownloader را دانلود کنید تا از روشی آسان و بدون دردسر برای دانلود هر فایلی لذت ببرید! برای اطلاعات بیشتر، از وب سایت ما به آدرس https://hanchanglin.wixsite.com/website دیدن کنید
جدیدترین 10.7.0 چه خبر است
اطلاعات SimpleDownloader APK
نسخههای قدیمی SimpleDownloader
SimpleDownloader 10.7.0
دانلود فوق سریع و ایمن از طریق برنامه APKPure
برای نصب فایل های XAPK/APK در اندروید با یک کلیک!







