เกี่ยวกับ SimpleDownloader
วิธีที่ง่ายและไม่ยุ่งยากในการดาวน์โหลดไฟล์ใด ๆ !
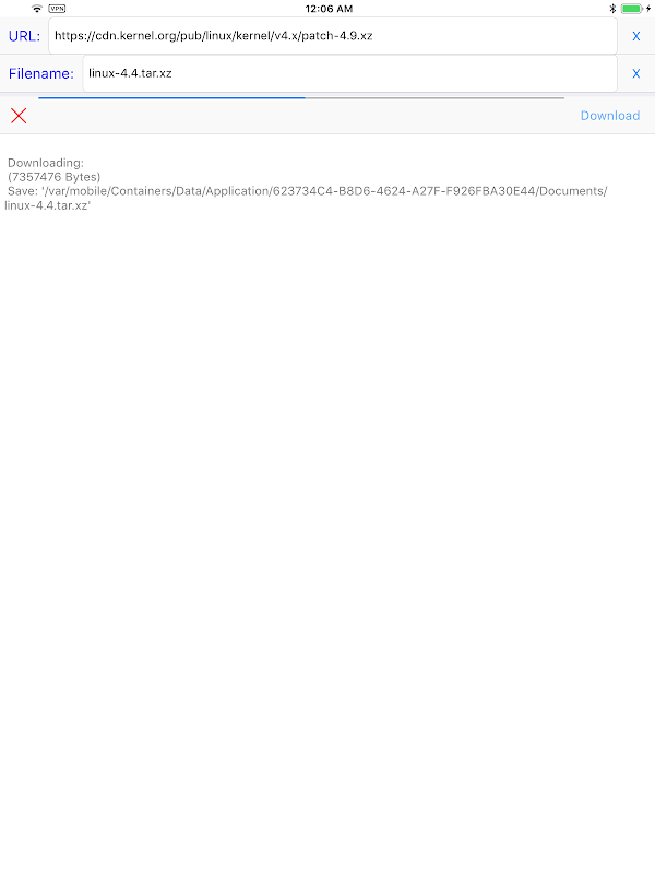
หากคุณกำลังมองหาวิธีที่ง่ายและไม่ยุ่งยากในการดาวน์โหลดไฟล์ใด ๆ ไม่ต้องมองหาที่อื่นนอกจาก SimpleDownloader! ด้วยขั้นตอนการดาวน์โหลดที่ไม่ซับซ้อน แอปนี้ทำให้การดาวน์โหลดไฟล์ใดๆ ก็ตามเป็นเรื่องง่ายในสามขั้นตอนง่ายๆ
คุณสมบัติ:
ดาวน์โหลดไฟล์ใด ๆ ได้อย่างง่ายดายในสามขั้นตอนง่าย ๆ
เพียงป้อน URL ตั้งชื่อไฟล์ และกดปุ่มดาวน์โหลด
ไม่มีคุณสมบัติที่ไม่จำเป็นหรือซับซ้อน
ด้วย SimpleDownloader คุณไม่ต้องกังวลว่าคุณสมบัติที่ไม่จำเป็นหรือซับซ้อนจะขัดขวางกระบวนการดาวน์โหลดของคุณ เพียงป้อน URL ตั้งชื่อไฟล์ และกดปุ่มดาวน์โหลดเพื่อดาวน์โหลดไฟล์ใด ๆ ได้อย่างง่ายดาย
ดาวน์โหลด SimpleDownloader ตอนนี้เพื่อเริ่มเพลิดเพลินกับวิธีดาวน์โหลดไฟล์ใด ๆ ที่ง่ายและไม่ยุ่งยาก! สำหรับข้อมูลเพิ่มเติม โปรดเยี่ยมชมเว็บไซต์ของเราที่ https://hanchanglin.wixsite.com/website
What's new in the latest 10.7.0
ข้อมูล SimpleDownloader APK
SimpleDownloader รุ่นเก่า
SimpleDownloader 10.7.0
การดาวน์โหลดที่รวดเร็วและปลอดภัยเป็นพิเศษผ่านแอป APKPure
คลิกเพียงครั้งเดียวเพื่อติดตั้งไฟล์ XAPK/APK บน Android!







