SimpleDownloader hakkında
Her Dosyayı İndirmenin Kolay ve Sorunsuz Yolu!
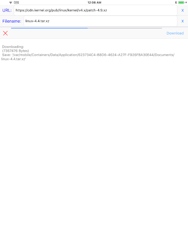
Herhangi bir dosyayı indirmenin basit ve sorunsuz bir yolunu arıyorsanız, SimpleDownloader'dan başkasına bakmayın! Basit indirme işlemiyle bu uygulama, herhangi bir dosyayı yalnızca üç basit adımda indirmeyi kolaylaştırır.
Özellikler:
Herhangi bir dosyayı üç basit adımda kolayca indirin
Basitçe URL'yi girin, bir dosya adı belirleyin ve indirme düğmesine basın
Gereksiz veya karmaşık özellikler yok
SimpleDownloader ile gereksiz veya karmaşık özelliklerin indirme işleminizin önüne geçmesi konusunda endişelenmenize gerek yok. Herhangi bir dosyayı kolayca indirmek için URL'yi girin, bir dosya adı belirleyin ve indirme düğmesine basın.
Herhangi bir dosyayı indirmenin kolay ve sorunsuz yolunun keyfini çıkarmaya başlamak için şimdi SimpleDownloader'ı indirin! Daha fazla bilgi için https://hanchanglin.wixsite.com/website adresindeki web sitemizi ziyaret edin.
What's new in the latest 10.7.0
SimpleDownloader APK Bilgileri
SimpleDownloader'in eski sürümleri
SimpleDownloader 10.7.0
APK Uygulaması ile Süper Hızlı ve Güvenli İndirme
XAPK/APK dosyalarını Android'e yüklemek için tek tıkla!







