Tentang SimpleDownloader
Cara Mudah dan Bebas Ribet untuk Mengunduh File Apa Pun!
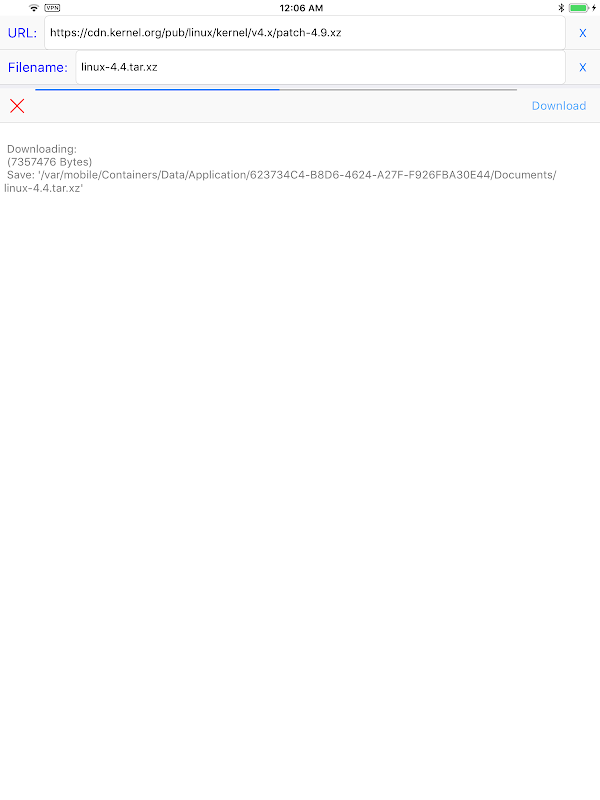
Jika Anda sedang mencari cara sederhana dan bebas repot untuk mengunduh file apa pun, tidak perlu mencari lagi selain SimpleDownloader! Dengan proses pengunduhan yang mudah, aplikasi ini memudahkan pengunduhan file apa pun hanya dalam tiga langkah sederhana.
Fitur:
Unduh file apa pun dengan mudah dalam tiga langkah mudah
Cukup masukkan URL, tetapkan nama file, dan tekan tombol unduh
Tidak ada fitur yang tidak perlu atau rumit
Dengan SimpleDownloader, Anda tidak perlu khawatir tentang fitur yang tidak perlu atau rumit yang menghalangi proses pengunduhan Anda. Cukup masukkan URL, tetapkan nama file, dan tekan tombol unduh untuk mengunduh file apa pun dengan mudah.
Unduh SimpleDownloader sekarang untuk mulai menikmati cara mudah dan bebas repot mengunduh file apa pun! Untuk informasi lebih lanjut, kunjungi situs web kami di https://hanchanglin.wixsite.com/website
What's new in the latest 10.7.0
Informasi APK SimpleDownloader
Versi lama SimpleDownloader
SimpleDownloader 10.7.0
Pengunduhan Super cepat dan aman melalui aplikasi APKPure
Sekali klik untuk menginstal file XAPK/APK di Android!







