SimpleDownloader সম্পর্কে
যেকোনো ফাইল ডাউনলোড করার সহজ এবং ঝামেলামুক্ত উপায়!
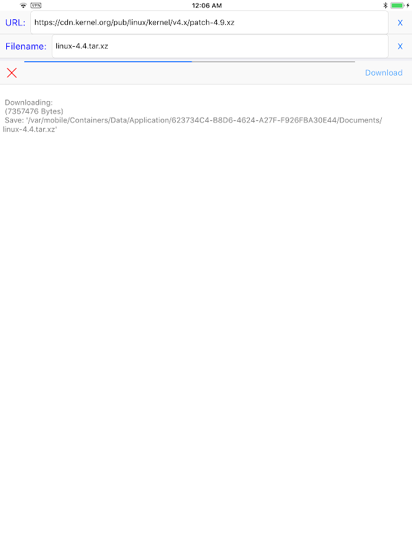
আপনি যদি কোনো ফাইল ডাউনলোড করার জন্য একটি সহজ এবং ঝামেলা-মুক্ত উপায় খুঁজছেন, তাহলে SimpleDownloader ছাড়া আর তাকাবেন না! এর সহজবোধ্য ডাউনলোড প্রক্রিয়ার মাধ্যমে, এই অ্যাপটি মাত্র তিনটি সহজ ধাপে যেকোনো ফাইল ডাউনলোড করা সহজ করে তোলে।
বৈশিষ্ট্য:
সহজে তিনটি সহজ ধাপে যেকোনো ফাইল ডাউনলোড করুন
শুধু ইউআরএল লিখুন, একটি ফাইলের নাম সেট করুন এবং ডাউনলোড বোতাম টিপুন
কোন অপ্রয়োজনীয় বা জটিল বৈশিষ্ট্য
সিম্পলডাউনলোডারের সাথে, আপনাকে আপনার ডাউনলোড প্রক্রিয়ার পথে অপ্রয়োজনীয় বা জটিল বৈশিষ্ট্যগুলি নিয়ে চিন্তা করতে হবে না। সহজভাবে URL লিখুন, একটি ফাইলের নাম সেট করুন এবং যেকোনো ফাইল সহজে ডাউনলোড করতে ডাউনলোড বোতামে চাপ দিন।
যেকোনো ফাইল ডাউনলোড করার সহজ এবং ঝামেলামুক্ত উপায় উপভোগ করতে এখনই SimpleDownloader ডাউনলোড করুন! আরও তথ্যের জন্য, https://hanchanglin.wixsite.com/website এ আমাদের ওয়েবসাইট দেখুন
What's new in the latest 10.7.0
SimpleDownloader APK Information
SimpleDownloader এর পুরানো সংস্করণ
SimpleDownloader 10.7.0
APKPure অ্যাপের মাধ্যমে অতি দ্রুত এবং নিরাপদ ডাউনলোড করা হচ্ছে
Android-এ XAPK/APK ফাইল ইনস্টল করতে এক-ক্লিক করুন!







