About SimpleDownloader
کسی بھی فائل کو ڈاؤن لوڈ کرنے کا آسان اور پریشانی سے پاک طریقہ!
اگر آپ کسی بھی فائل کو ڈاؤن لوڈ کرنے کا آسان اور پریشانی سے پاک طریقہ تلاش کر رہے ہیں، تو SimpleDownloader کے علاوہ مزید مت دیکھیں! اپنے سیدھے سادے ڈاؤن لوڈ کے عمل کے ساتھ، یہ ایپ کسی بھی فائل کو صرف تین آسان مراحل میں ڈاؤن لوڈ کرنا آسان بناتی ہے۔
خصوصیات:
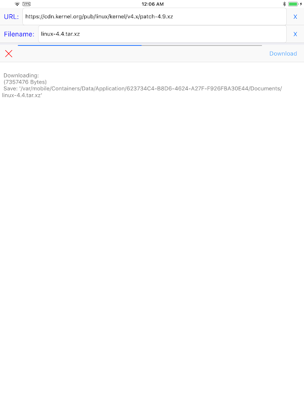
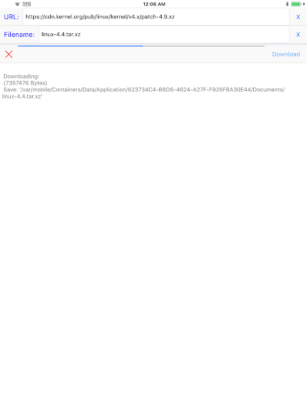
کسی بھی فائل کو تین آسان مراحل میں آسانی سے ڈاؤن لوڈ کریں۔
بس یو آر ایل درج کریں، فائل کا نام سیٹ کریں، اور ڈاؤن لوڈ بٹن کو دبائیں۔
کوئی غیر ضروری یا پیچیدہ خصوصیات نہیں۔
SimpleDownloader کے ساتھ، آپ کو اپنے ڈاؤن لوڈ کے عمل کے راستے میں آنے والی غیر ضروری یا پیچیدہ خصوصیات کے بارے میں فکر کرنے کی ضرورت نہیں ہے۔ کسی بھی فائل کو آسانی سے ڈاؤن لوڈ کرنے کے لیے بس یو آر ایل درج کریں، فائل کا نام سیٹ کریں، اور ڈاؤن لوڈ بٹن کو دبائیں۔
کسی بھی فائل کو ڈاؤن لوڈ کرنے کے آسان اور پریشانی سے پاک طریقے سے لطف اندوز ہونے کے لیے ابھی SimpleDownloader ڈاؤن لوڈ کریں! مزید معلومات کے لیے، ہماری ویب سائٹ https://hanchanglin.wixsite.com/website پر جائیں۔
What's new in the latest 10.7.0
SimpleDownloader APK معلومات
کے پرانے ورژن SimpleDownloader
SimpleDownloader 10.7.0
APKPure ایپکےذریعےانتہائی تیزاورمحفوظڈاؤنلوڈنگ
Android پر XAPK/APK فائلیںانسٹالکرنےکےلیےایککلککریں!







