Mengenai SimpleDownloader
Cara Mudah dan Tanpa Kerumitan untuk Muat Turun Mana-mana Fail!
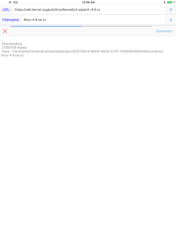
Jika anda sedang mencari cara yang mudah dan tidak menyusahkan untuk memuat turun sebarang fail, tidak perlu mencari lagi daripada SimpleDownloader! Dengan proses muat turunnya yang mudah, aplikasi ini memudahkan untuk memuat turun sebarang fail dalam tiga langkah mudah sahaja.
Ciri-ciri:
Muat turun mana-mana fail dengan mudah dalam tiga langkah mudah
Hanya masukkan URL, tetapkan nama fail, dan tekan butang muat turun
Tiada ciri yang tidak perlu atau rumit
Dengan SimpleDownloader, anda tidak perlu risau tentang ciri yang tidak perlu atau rumit yang menghalang proses muat turun anda. Hanya masukkan URL, tetapkan nama fail, dan tekan butang muat turun untuk memuat turun sebarang fail dengan mudah.
Muat turun SimpleDownloader sekarang untuk mula menikmati cara yang mudah dan tanpa kerumitan untuk memuat turun sebarang fail! Untuk maklumat lanjut, lawati laman web kami di https://hanchanglin.wixsite.com/website
What's new in the latest 10.7.0
Maklumat APK SimpleDownloader
Versi lama SimpleDownloader
SimpleDownloader 10.7.0
Muat Turun Super Pantas dan Selamat melalui Apl APKPure
Satu klik untuk memasang fail XAPK/APK pada Android!







